Get Started
Add Connections and Data Sources
Csv
- Step 1: Open DBplot
- Step 2: Click "File" -> "New Data Source" Or Click "Add Data Source" on toolbar
- Step 3: In the "Add New Data Source" window -> Choose "Csv DB System"
- Step 4: Open Csv: Click "browse" and choose Csv file
- Step 5: Click "Test Connection" to verify connection -> Click "Save Connection" to save datasource.
- Step 2: Click "File" -> "New Data Source" Or Click "Add Data Source" on toolbar
- Step 3: In the "Add New Data Source" window -> Choose "Csv DB System"
- Step 4: Open Csv: Click "browse" and choose Csv file
- Step 5: Click "Test Connection" to verify connection -> Click "Save Connection" to save datasource.
MsSQL
- Step 1: Open DBplot
- Step 2: Click "File" -> "New Data Source" Or Click "Add Data Source" on toolbar
- Step 3: In the "Add New Data Source" window -> Choose "MsSQL DB System"
- Step 4: Enter information ("Connection Name, Server Address, Port, Choose Authentication, User ID, Password"), Click "Save password" if you don't want to connect again.
- Step 5: Click "Test Connection" to verify connection -> Click "Save Connection" to save datasource.
- Step 2: Click "File" -> "New Data Source" Or Click "Add Data Source" on toolbar
- Step 3: In the "Add New Data Source" window -> Choose "MsSQL DB System"
- Step 4: Enter information ("Connection Name, Server Address, Port, Choose Authentication, User ID, Password"), Click "Save password" if you don't want to connect again.
- Step 5: Click "Test Connection" to verify connection -> Click "Save Connection" to save datasource.
MySQL
- Step 1: Open DBplot
- Step 2: Click "File" -> "New Data Source" Or Click "Add Data Source" on toolbar
- Step 3: In the "Add New Data Source" window -> Choose "MySQL DB System"
- Step 4: Enter information ("Connection Name, Server Address, Port, User ID, Password"), Click "Save password" if you don't want to connect again.
- Step 5: Click "Test Connection" to verify connection -> Click "Save Connection" to save datasource.
- Step 2: Click "File" -> "New Data Source" Or Click "Add Data Source" on toolbar
- Step 3: In the "Add New Data Source" window -> Choose "MySQL DB System"
- Step 4: Enter information ("Connection Name, Server Address, Port, User ID, Password"), Click "Save password" if you don't want to connect again.
- Step 5: Click "Test Connection" to verify connection -> Click "Save Connection" to save datasource.
Postgre SQL
- Step 1: Open DBplot
- Step 2: Click "File" -> "New Data Source" Or Click "Add Data Source" on toolbar
- Step 3: In the "Add New Data Source" window -> Choose "Postgre SQL DB System"
- Step 4: Enter information ("Connection Name, Server Address, Port, User ID, Password"), Click "Save password" if you don't want to connect again.
- Step 5: Click "Test Connection" to verify connection -> Click "Save Connection" to save datasource.
- Step 2: Click "File" -> "New Data Source" Or Click "Add Data Source" on toolbar
- Step 3: In the "Add New Data Source" window -> Choose "Postgre SQL DB System"
- Step 4: Enter information ("Connection Name, Server Address, Port, User ID, Password"), Click "Save password" if you don't want to connect again.
- Step 5: Click "Test Connection" to verify connection -> Click "Save Connection" to save datasource.
SQLite
- Step 1: Open DBplot
- Step 2: Click "File" -> "New Data Source" Or Click "Add Data Source" on toolbar
- Step 3: In the "Add New Data Source" window -> Choose "SQLite SQL DB System"
- Step 4: Open SQLite: Click "browse" and choose SQLite file and "enter password", Click "Save password" if you don't want to connect again.
- Step 5: Click "Test Connection" to verify connection -> Click "Save Connection" to save datasource.
- Step 2: Click "File" -> "New Data Source" Or Click "Add Data Source" on toolbar
- Step 3: In the "Add New Data Source" window -> Choose "SQLite SQL DB System"
- Step 4: Open SQLite: Click "browse" and choose SQLite file and "enter password", Click "Save password" if you don't want to connect again.
- Step 5: Click "Test Connection" to verify connection -> Click "Save Connection" to save datasource.
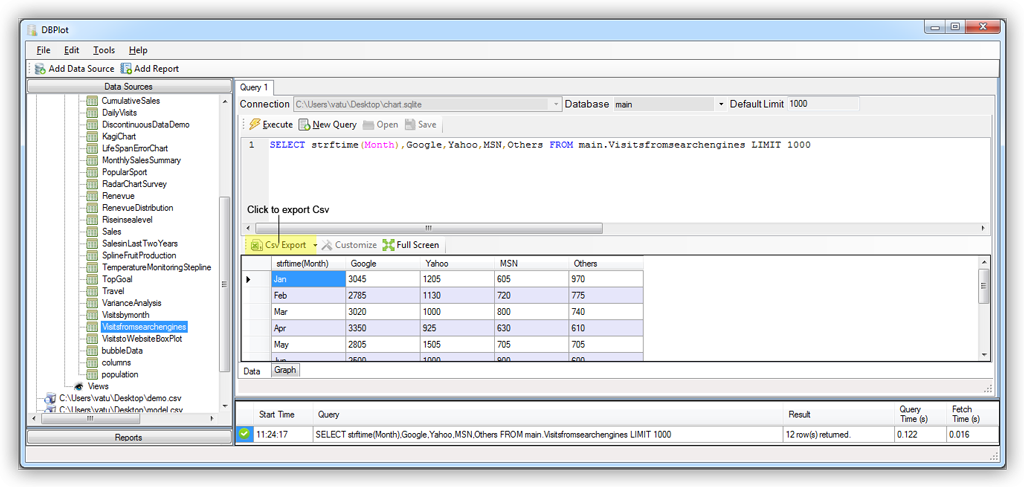
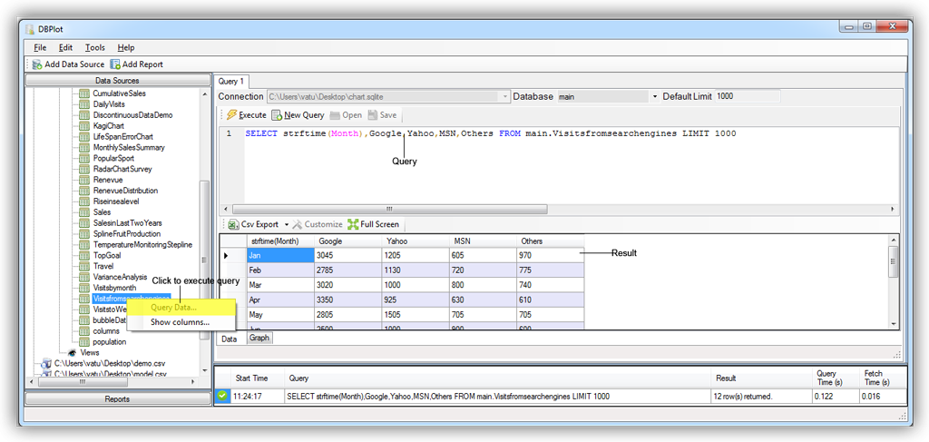
Query Data
Export Data
Create and Manage Reports
Add New Report
- Click New Report in the toolbar
